
Released by Jens Kafitz, 2019 - http://www.MariExtensionPack.org
RELEASE: 23 October 2019
MINIMUM REQUIREMENT: MARI 4.1v2
RECOMMENDED: MARI 4.5v1 or higher ![]()
|
|
MARI NON-COMMERCIAL is not supported due to restrictions by the Foundry |
ICONLEGEND
= New Feature
= Feature Update
= Feature available in Nodegraph only
= Tutorial available, click to view
|
NEW FEATURES |
Click on a feature for more information
Extension Pack 5 brings fully customizable Marking Menus and Hotboxes
to MARI.

Artwork courtesy of Paul. H. Paulino and David Letondor
A number of standard Marking Menus ship with the default installation:
|
|
Palette Marking Menu: Toggle between the different Mari Palettes |
Hotkey \ |
|
|
Tools Hotbox Toggle between the different Mari Tools, Selection Modes and Layer View Modes. |
Hotkey T |
|
|
Canvas Marking Menu Toggle between the Mari Viewport Tabs and Shader Display Modes |
Hotkey Y |
|
|
Canvas Marking Menu Quick access to the 'last used channel', 'last brush', 'last blend mode' and the new Extension Pack 5 feature 'last shader' |
Hotkey N |
|
|
Steady Stroke Activate and modify Steady Stroke for the current Tool |
Hotkey V |
|
|
Brush Settings Hotbox Edit the most commonly used Brush settings right within a Hotbox |
Hotkey ~ |
|
|
Favorite Node Hotbox Quickly access your frequently used nodes in the Nodegraph |
Hotkey F6 |
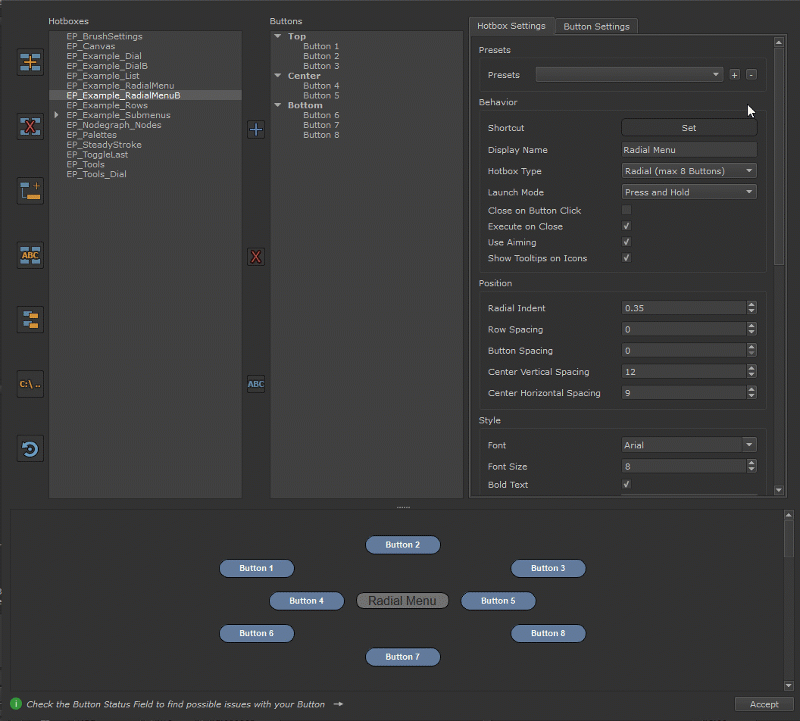
•FULLY CUSTOMIZABLE VIA HOTBOX MANAGER ![]()
Create new Hotboxes easily from many examples or adjust existing ones to your liking with detailed customization options.
Of course all of these can be easily saved and shared with other team members.

A new Preset Browser
has been added to Mari, the core location for many new features found in Extension Pack.
Preset Browsers are available for the Layerstack and Nodegraph, each Mode showing some slightly different options to interact with presets
With the new Preset Browser you can easily:
Save any Layer, Layer Group or Node Selection as a preset. Image data is automatically embedded.
Share Shelves with Presets across a team of artists
Automatically setup Shelfs for your Artists via Environment Variables
Filter and Group Content

Smart Masks - part of the Preset Browser System
- are a system to procedurally create wear and tear for your Object by utilizing the objects curvature,ambient occlusion, thickness etc.
Imported Presets are automatically set up for you. The first time you use any preset in your project, Mari will create some data for you.
The second time any preset is used, setup is instant.

|
|
Full Layerstack support as shown here requires Mari 4.5v1 or higher. For Mari 4.2v2 this functionality is only available in the Nodegraph |
•CHOOSE FROM A NUMBER OF PRESETS OR CREATE YOUR OWN ![]()
Extension Pack comes with a number of pre configured Edge Wear Presets. In addition powerful Mask Builder Tools
allow you to create your own.

To quickly test out some of the new Edge Wear Presets, a new Example Project has been added under the Help Menu.
Extension Pack 5 introduces a powerful pattern generator engine
, allowing you to create complex patterns, scattered and
procedural textures at a level not possible before inside of MARI.
•HUNDREDS OF PRESETS
Hundreds of Presets utilizing the Pattern Engine have been added to the 'Procedural' Tab of the new Preset Browser
.
Procedural Grunges allow you to create completely random grunges

|
|
Full Layerstack support as shown here requires Mari 4.5v1 or higher. For Mari 4.2v2 this functionality is only available in the Nodegraph |
Procedural Patterns allow you to create customizable patterns

|
|
Full Layerstack support as shown here requires Mari 4.5v1 or higher. For Mari 4.2v2 this functionality is only available in the Nodegraph |
To help you with your Pattern Creation, Extension Pack 5 introduces a number of powerful new Pattern and Shape nodes.
All Nodes are available as UV Based or 3D Triplanar Versions.
Generate a wide variety of standard shapes easily

Pattern Generator X1, Pattern Generator X4 ![]()
The heart of the Pattern Engine, the Pattern Generators allow you to create infinite pattern variations either
with one base input or up to 4.
|
|
The main Pattern Generator Nodes encompass all Settings of the Nodes below, making them very versatile at the expense of performance. |

Modifications of the Pattern Generator Nodes, these nodes are specifically designed for
symmetrical or geometric patterns

Designed for creating random patterns, Splatter nodes allow Texture Bombing with up to 4 Texture Inputs

Similar to the Texture Splatter Nodes above, this Splatter Variations allows splattering with procedural shapes instead
of texture maps

•Value Adjust (Balance, Contrast, Brightness) ![]()
The Value Adjust Adjustment allows tweaking of Balance, Contrast and Brightness of underlying Textures
Given an Input texture to sample from, a remap gradient is generated containing the colors of the supplied image.

Create high detail fiber textures to give your cloth and fur textures additional details

A useful Noise Selector to quickly switch between different noise types.
Especially handy if exposed as Node Attributes for your Materials and Groups.

•Triplanar Pattern Nodes
Triplanar Versions of the following existing Nodes have been added
A new circular Gradient Procedural has been added

The Float-3 Node allows you to set separate R, G and B Values per Channel with a variety of different UI controls.
Ideal to expose Values for a Material or Group

Similar to the existing 'Input Switch X4', the 'Input Switch X11' allows switching between different inputs using a
numerical value specified in the Node or fed in via a Node port.
The 'Input Switch X11' Node supports up to 11 Inputs.
Example of an Input Switch Node with 'Stepping' of 1 controlled by a Float Node.

New Blend Mode have been integrated into Mari:
Example of Add/Sub Blend Mode

This Blendmode works computationally the same as the Add | Sub Blend Mode found in the Substance Suite
Example of Add/Sub Halve Blend Mode

This Blendmode works similar to an Overlay, however a value of 0.5 is subtracted first before adding together.
Compared to the Add|Sub Blendmode, Add|Sub Halve favors the Background Texture and generally builds up less
contrast, making it more suitable for chained blending effects
A simple value subtraction without clamping the result

New Options have been added to the Layerstack and Nodegraph Menus to copy and paste Attributes between Layers or Nodes.
Example of Copy and Pasting Attributes from one Layer to another.
Separate Options for Nodegraph Users are accessible from the Nodegraph Right Mouse Click Menu

You can now swap out a Procedural Type via the Layerstack and Nodegraph.
Swapping a Procedural Type will replace the currently selected Procedural with a different target while
transferring any attributes that match between the different procedurals.
This can for example be used to quickly convert a 2D Tiled Texture to a Triplanar.
Example of converting a 'Tiled' Layer into an 'Axis Projection'

Tired of messy Image Managers, not knowing which Images are used in your Project ?
Extension Pack 5 introduces the 'Remove Unused Images'
Option.
All Images not used in your Project in Nodes and/or Layers are automatically removed

While Mari ships with a number of tools to automatically update Bake Points that are empty or out of date, these tools only work
within the currently active Nodegraph. They do not update Bake Points that live inside of Subgraphs (Graph Groups, Materials).
With the new 'Smart Bake Hierarchy'
Option, all upstream Bake Points are automatically updated. Regardless if they exist in the current node graph or are part of a subgraph

A large number of Math and OpenGl Functions has been added as Nodes (totaling 56 Nodes).
This allows for complex 'visual coding' in the Nodegraph. Refer to the Math Nodes
for a full list of available nodes
You can now toggle between the last used shaders using the Shading / 'Select Last Shader' Option
You can now assign a Hotkey to toggle Steady Stroke on and off
You can now assign a Hotkey to a Viewport Tab (Ortho, UV, Perspective etc.)
You can now assign a single Hotkey to create either a Merge or Multi-Channel Merge Node depending on selected node ('Smart Merge')
You can now select custom Nodes (Non-Standard Mari Nodes such as Nodes from Extension Pack) in your Nodegraph
Add Default Object
will now add the new geo as an object version by default if launched via right mouse clicking on an existing object
You can now switch the visual appearance of the Tools Toolbar to have a different grouping or be ungrouped
|
FEATURE IMPROVEMENTS |
Click on a feature for more information
Several Tools have been enhanced to support Mari 4.5's MultiOutput Support for Nodes.
The following Tools now maintain connections to non-default Outputs
Layerstack / Copy-Paste with shared Connections ![]()
Nodegraph / Duplicate with Connections ![]()
Nodegraph / Toggle Radio Nodes ![]()
The following Tools now show additional Information about Outputs:
Nodegraph / Jump to Node Output ![]()
|
CHANNELS |
•Export Custom Channel Selection ![]()
When 'Export Modified UDIMs' is ticked on in the Channel Exporter, the Export Report now list which UDIMs were exported in its export report
•Material ID from Selection Sets ![]()
Material ID from Selection Sets has been refactored for improved User Experience when assigning ID Colors manually
Colors can now be assigned in both list views
Colors can now be sampled from selection sets to assign to other selection sets
Last used colors are now displayed and can be used to quickly assign colors to other sets
A number of standard colors are now visible, allowing you to quickly assign colors without having to set a color via the color picker
You can now see which sets have which color assigned and you can select sets based on color
The Filtering field now supports Operators such as 'or' (,) and 'and' (+)
You can now filter the list views based on color

The PBR Value Check has been disabled by default. It can be reactivated in the shader at any time
Improved Rendering of Surfaces pointing away from the Light
The Mask from Curvature Node has been rewritten completely.
Additional controls over blending,remapping and jittering are now available in the Advanced Options Tab
Attribute Names have been reworked to be more explanatory
Additional controls over final grading (Contrast,Bias,Gain) have been added
A new 'Background Color' Option has been added
Transition between different directions is now slightly smoother
Added a Blend Intensity Slider to control the Alpha Strength of the Projection
UV Rotation per Axis is now consistently named according to the Mari Triplanar vocabulary of 'Front, Right, Top'
New 'Offset' Options have been added, allowing you to shift your mask along an axis
The Texture Scatter Triplanar Node now has the same Input Ports as the Axis Projection Node
UV Rotation per Axis is now named according to the Mari Triplanar vocabulary of 'Front, Right, Top'
The Texture Scatter Triplanar Node now has the same Jitter Options as the Axis Projection Node
Renamed 'Base Color' to 'Background Color'
Renamed 'Base Color' to 'Background Color'
Added the ability to specify a Background Color
•Material Regions
Nodegraph Material Regions have been retired from Extension Pack since Mari 4.5
introduces its own Material System. Old Projects using Material Regions will still load with them intact
A number of updates have been made to improve existing Math Nodes.
All these changes are available in the 56 new Math and Opengl Nodes
as well
Math Nodes are now prefixed with 'gl_'
Math Nodes now generally have 5 Outputs
OUTPUT
Separate computation for Input Red, Green, Blue and Allpha Channel
R
Computation for Input Red channel only, saved into R, G and B channel with an Alpha of 1.0
G
Computation for Input Green channel only, saved into R, G and B channel with an Alpha of 1.0
B
Computation for Input Blue channel only, saved into R, G and B channel with an Alpha of 1.0
A
Computation for Input Alpha channel only, saved into R, G and B channel with an Alpha of 1.0
The Node Categories have been reorganized. Several Nodes have moved:
'Environment' Subcategory has been removed
The following Nodes have been moved to a new 'Generators' Category under /Procedurals/ExtensionPack/
The following Nodes have been moved to the 'Layering Nodes' Category
The following Nodes have been moved to the 'Noises' Category under /Procedurals/ExtensionPack/
Turbulence (Extended)
The following Nodes have been moved to a new 'Workflow Conversion' Category
PBR MetalRough to ReflectanceRoughness
The Mari 'Material Ingest' Tool now recognizes Extension Pack Nodes.
If the supplied Material Template contains Extension Pack Nodes, the Nodes will be auto-filled with the imported Material Image Files.
Tool Loading and Mari Startup Times have been improved by removing legacy version code
|
BUGFIXES |
Click on a feature for more information
Extension Pack Splash Screen was showing in Headless Mode
Mari would crash when the Text Generator
was launched, while the Mari Default Image Folder (editable via the Project Path Tool
) was
pointing to a directory without Write Permissions. If this issue is detected a dialog will now prompt the user to specify a writable folder.
Export Custom Channel Selection
would hang and fail when exporting lower resolution (half, quarter etc.) channels, when the current
geometry version had less UDIMs than a previously deleted geometry version
Clone & Merge would fail and error when run on selected patches, whenever an Image was missing in a layer
Several Extension Pack Nodegraph Tools did not work inside of Graph Groups and Materials if the Nodegraph had been maximized using SPACE bar
Multi Rename Nodes
did not rename nodes inside of Graph Groups, even when the Option was ticked on
Material ID from Selection Groups
only created a material ID Channel on the first geometry if selection groups from multiple
objects were added for processing
Reload Image
could assign the wrong instance of an image to a node, if the same image had been loaded more
than once into the Image Manager with different Color Spaces.
Reload Image
would error and abort when an empty Image Attribute was encountered on a node in your project.
Reload Image
would not replace/update instances of images that were used inside of Graph Groups / Materials
The Triplanar Falloff Curve of the Texture Scatter Triplanar
Node was inverted by default
Non-Uniform Scaling in combination with UV Rotation inside of Texture Scatter Triplanar
was producing unexpected results
Non-Uniform Scaling in combination with UV Rotation inside of Axis Projection
was producing unexpected results
|
DEPLOYMENT UPDATES |
Click on a feature for more information
The 'Mask Presets' included in previous Extension Pack versions no longer need to be installed, since they are now included.
If you have installed them from a previous Extension Pack Version, it is recommended to uninstall them.
Please check the Uninstalling old Preset guide for more information
For users downloading the Online Help to use offline, the Deployment of the Online Help has changed.
Refer to the Download Online Help Section for more information
It is now possible to move the Extension Pack Resources that contribute to the large file size out of the main application.
Refer to the Moving Resources Help Section for more information
|
DEVELOPER UPDATES |
Click on a feature for more information
|
CREDITS |
The 'Leviathan' Demo Asset used in Tutorials and Help Files has been supplied by Think Tank Training Center.
oPaul H. Paulino (Texturing) - Artstation
oDavid Letondor (Modeling) - Artstation
•Peter Aversten
•Burce Boran
•Zak Boxall
•Qingmao Chen
•David Eschrich
•Pim Hendriks
•Gael Kerchenbaum
•Antoni Kujawa
•Beom Hee Lee
•Paul H. Paulino
•Eugene Riecansky
•Kelvin Tam
•Vincicius Villela







